Connect remote resources by using Azure Virtual WANs
Today’s workforce is more distributed than ever before. Organizations are exploring options that enable their employees, partners, and customers to connect to the resources they need from wherever they are. It’s not unusual for organizations to operate across national/regional boundaries, and across time zones.
What is Azure Virtual WAN?
Azure Virtual WAN is a networking service that brings many networking, security, and routing functionalities together to provide a single operational interface. Azure Virtual WAN is a typical SD-WAN Service.
Some of the main features include:
- Branch connectivity (via connectivity automation from Virtual WAN Partner devices such as SD-WAN or VPN CPE).
- Site-to-site VPN connectivity.
- Remote user VPN connectivity (point-to-site).
- Private connectivity (ExpressRoute).
- Intra-cloud connectivity (transitive connectivity for virtual networks).
- VPN ExpressRoute inter-connectivity.
- Routing, Azure Firewall, and encryption for private connectivity.
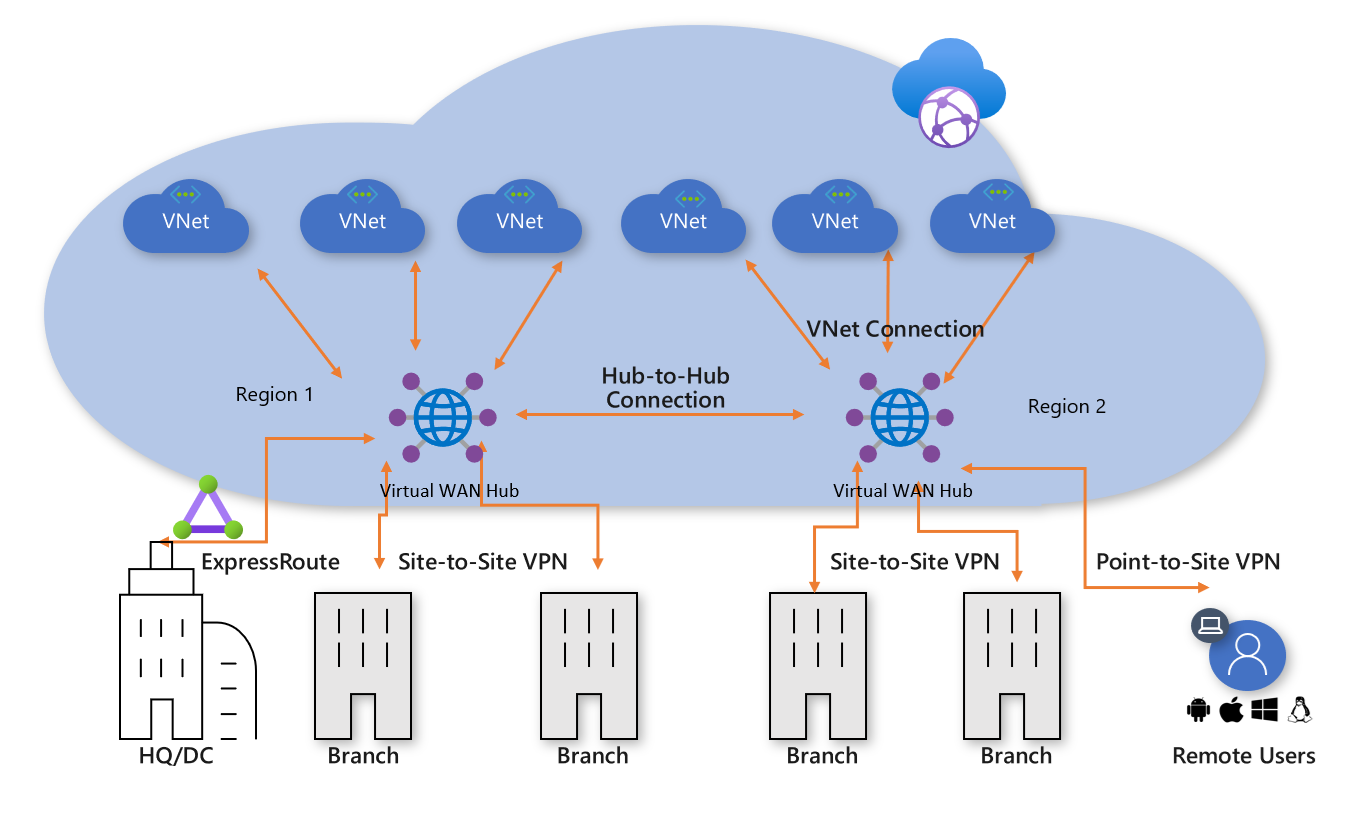
The following diagram shows an organization with two Virtual WAN hubs connecting the spokes.
Azure Virtual WAN supports the following connectivity options:
- VNets
- Site-to-site
- Point-to-site VPNs
- SD WANs
- ExpressRoute

To configure an end-to-end virtual WAN, you create the following resources:
- Virtual WAN
- Hub
- Hub virtual network connection
- Hub-to-hub connection
- Hub route table
Choose a Virtual WAN SKU
The virtualWAN resource represents a virtual overlay of your Azure network and is a collection of multiple resources. It contains links to all your virtual hubs that you would like to have within the virtual WAN.
Virtual WANs are isolated from each other and can't contain a common hub. Virtual hubs in different virtual WANs don't communicate with each other.
There are two types of Virtual WANs: Basic and Standard. The following table shows the available configurations for each type.
The summary is:
Basic
- Site-to-site only
Standard
- Everything else and also site-to-site
| Virtual WAN type | Hub type | Available configurations |
|---|---|---|
| Basic | Basic | Site-to-site VPN only |
| Standard | Standard | ExpressRoute |
| User VPN (P2S) | ||
| VPN (site-to-site) | ||
| Inter-hub and VNet-to-VNet transiting through the virtual hub | ||
| Azure Firewall | ||
| NVA in a virtual WAN |
1500bytes